EDI / B2B Integratie

AS2 Service Pro v2.2

Veilige B2B bestandsuitwisseling via AS2 en SFTP — zonder dure middleware. Draait lokaal op uw eigen server, met volledige controle over certificaten, partners en planning. Inclusief installatie en ondersteuning op aanvraag.

Uw B2B integratie bespreken →

Screenshots

AS2 Service Pro Dashboard

Dashboard

Overzicht van AS2/SFTP servers, partners, verzendingen, ontvangsten en certificaatstatus. Live activiteitslog onderaan.

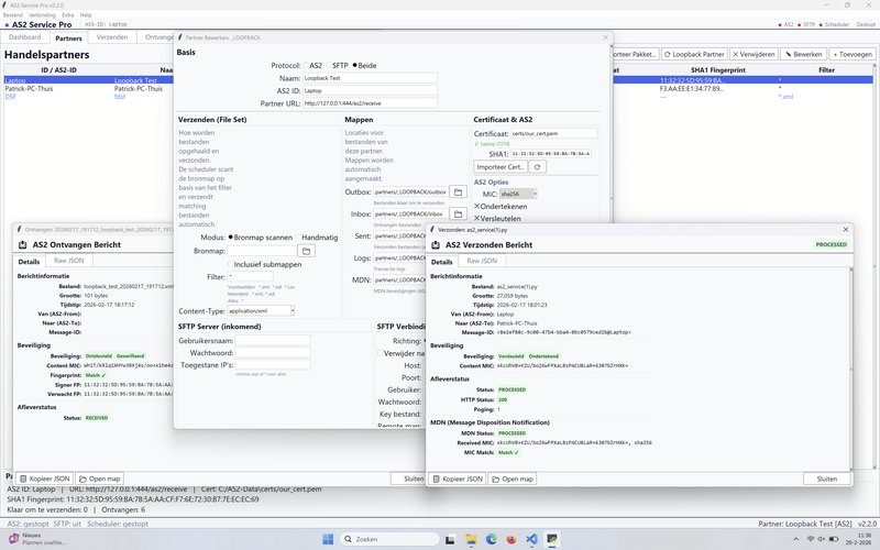
AS2 Partners en Berichtdetails

Partnerbeheer & Berichtdetails

Configureer partners met AS2/SFTP protocol, certificaten, mappen en filters. Bekijk verzonden en ontvangen berichten met encryptie- en MIC-verificatie.

Hoe AS2 werkt

End-to-end versleutelde bestandsuitwisseling met digitale handtekeningen en ontvangstbevestigingen (MDN).

AS2 Protocol Diagram

Functionaliteiten

🔒

AS2 Protocol

Volledige AS2 implementatie met S/MIME encryptie, digitale handtekeningen en MDN ontvangstbevestigingen.

📁

SFTP Server

Ingebouwde SFTP server met IP-filtering per partner. Verzend en ontvang bestanden op basis van source IP.

📜

Certificaatbeheer

Beheer certificaten per partner met verloopmeldingen. Import/export van publieke en private sleutels.

Scheduler

Automatische planning per partner: stel intervallen in voor het ophalen en verzenden van bestanden, 24/7.

👥

Partnerbeheer

Configureer meerdere handelspartners met eigen certificaten, endpoints, protocollen en instellingen.

📊

Logging & Audit

Uitgebreid logboek met alle transacties, foutmeldingen en berichtdetails voor compliance en troubleshooting.

Vergelijking met alternatieven

Functie AS2 Service Pro GoAnywhere MFT AS2 Gateway
AS2 protocol
SFTP met IP-filtering ✗ Enkel tegen meerprijs
S/MIME encryptie
Onbeperkt berichten ✓ Ongelimiteerd ✗ 200-5000/maand, daarna bijbetalen
Onbeperkt partners ✓ Ongelimiteerd ✗ 5-20 partners max
Eenmalige aanschaf ✓ Eenmalig ✗ Jaarlijks ✗ $59-$359/maand
Geen licentie per gebruiker ✗ 2-10 users max
Lokaal / on-premise ✗ Cloud (SaaS)
Geen Java nodig ✓ Python ✗ Java n.v.t. (cloud)
Broncode beschikbaar ✓ Optioneel
Kosten per jaar €0 na aanschaf €5.000 - €15.000+ €700 - €4.300+
Gratis uitproberen

Probeer AS2 Service Pro — 14 dagen gratis

Volledige versie, geen beperkte features. Na 14 dagen kunt u beslissen of u een licentie wilt aanschaffen. Geen creditcard nodig.

Alle features beschikbaar
Geen creditcard nodig
Windows Server / 10 / 11
Download Trial (binnenkort) Binnenkort beschikbaar als .zip download

Installatie & Ondersteuning

Liever niet zelf installeren? Wij helpen u op afstand of op locatie met de volledige inrichting van AS2 Service Pro.

🛠️

Installatie op uw server

Wij installeren AS2 Service Pro op uw Windows Server, configureren certificaten, firewall en IIS. Remote of op locatie.

🤝

Partnerkoppeling

Wij helpen bij het opzetten van partnerkoppelingen, certificaatuitwisseling en het testen van AS2/SFTP verbindingen met uw handelspartners.

📞

Support & Onderhoud

Na installatie bieden wij ondersteuning bij problemen, updates en uitbreidingen. Direct contact met de ontwikkelaar, geen helpdesk.

Installatie Bespreken →

Interesse in AS2 Service Pro?

Plan een gratis adviesgesprek van 30 minuten. Wij bespreken uw B2B integratie-eisen, laten zien hoe AS2 Service Pro past binnen uw infrastructuur en adviseren over installatie en ondersteuning.

Gratis Adviesgesprek →